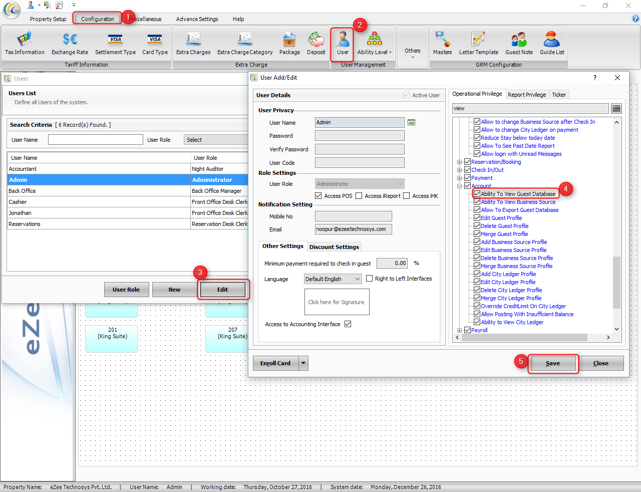
This could happen when you are not having a privilege of searching in the Guest database.
For activating the privilege, Open eZee Frontdesk Configuration>>Configuratiobn>>Edit the User>> Enable the user privilege " Ability to view Guest Database ".

Modified on: Mon, 26 Dec, 2016 at 2:40 PM
This could happen when you are not having a privilege of searching in the Guest database.
For activating the privilege, Open eZee Frontdesk Configuration>>Configuratiobn>>Edit the User>> Enable the user privilege " Ability to view Guest Database ".

Did you find it helpful? Yes No
Send feedback