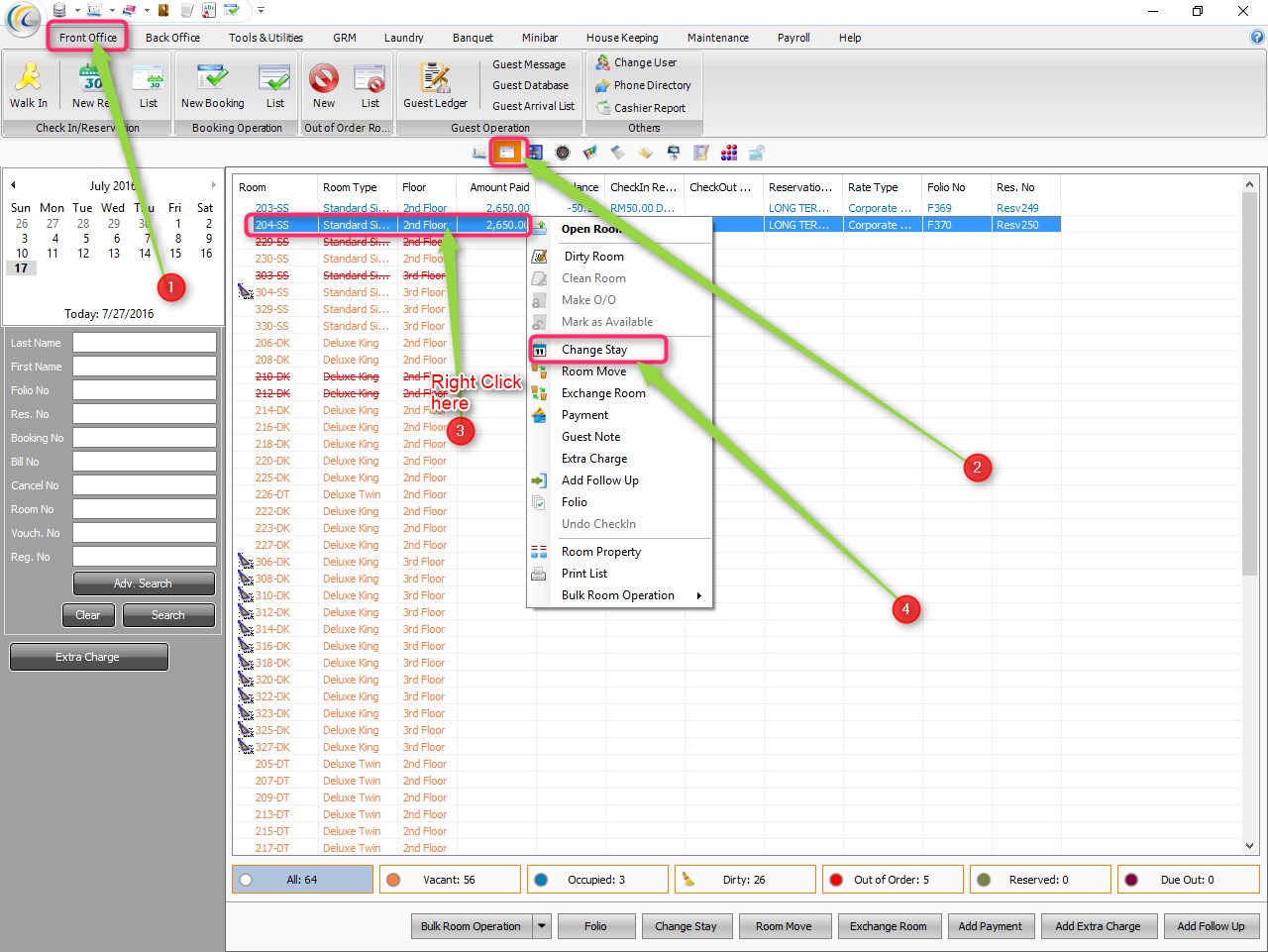
Please refer below steps and screenshots:
1) Right click on Room Number and will get "Change Stay" as shown below in screenshot.

2) Make changes accordingly.

Modified on: Wed, 27 Jul, 2016 at 10:40 AM
Please refer below steps and screenshots:
1) Right click on Room Number and will get "Change Stay" as shown below in screenshot.

2) Make changes accordingly.

Did you find it helpful? Yes No
Send feedback