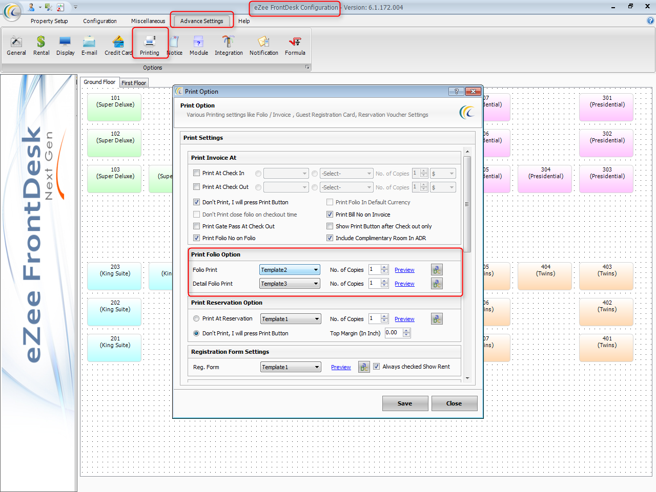
Please find the below steps and screenshot for find Bill template in FrontDesk configuration:
Open eZee FrontDesk Configuration >> Advance Settings >> Printing option >> Print Folio operation.

Modified on: Sat, 16 Jul, 2016 at 4:29 PM
Please find the below steps and screenshot for find Bill template in FrontDesk configuration:
Open eZee FrontDesk Configuration >> Advance Settings >> Printing option >> Print Folio operation.

Did you find it helpful? Yes No
Send feedback