At first, we need scanner or printer attached to the computer. If it is connected then follow mentioned below steps:
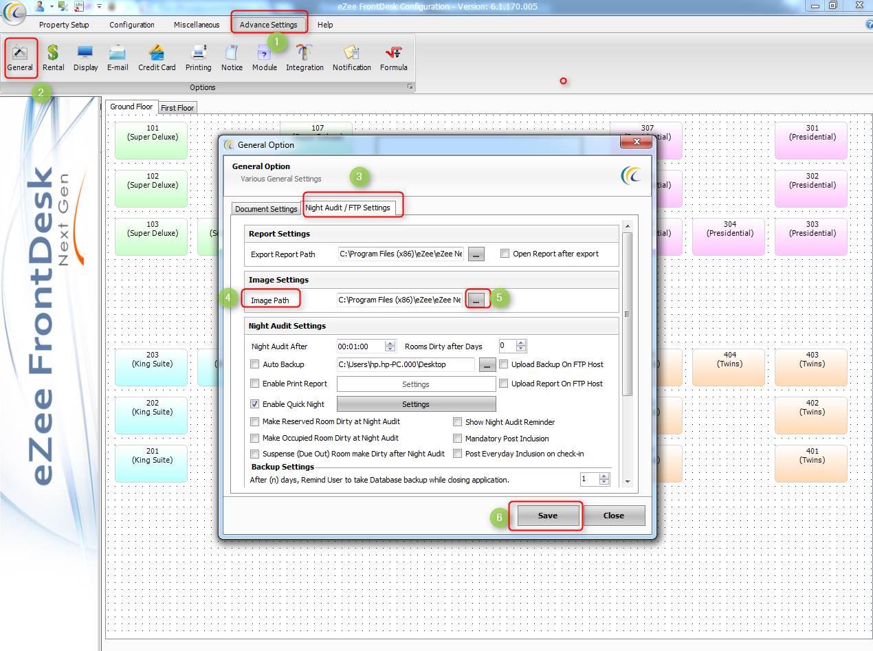
STEP:1 - First you need to set the image path. Check the screen shot and follow the steps in eZee FrontDesk Configuration.

STEP:2 Follow screen shot 2 and click on icon 5 for printing image or icon 6 for scanning image.
