Please follow the below steps for adding the Hotel Image in eZee Front desk and to set the Images for room:
Step-1: You can set the Hotel Image in eZee Frontdesk from the eZee Front Desk Configuration, Kindly Follow the Screenshot For the same.

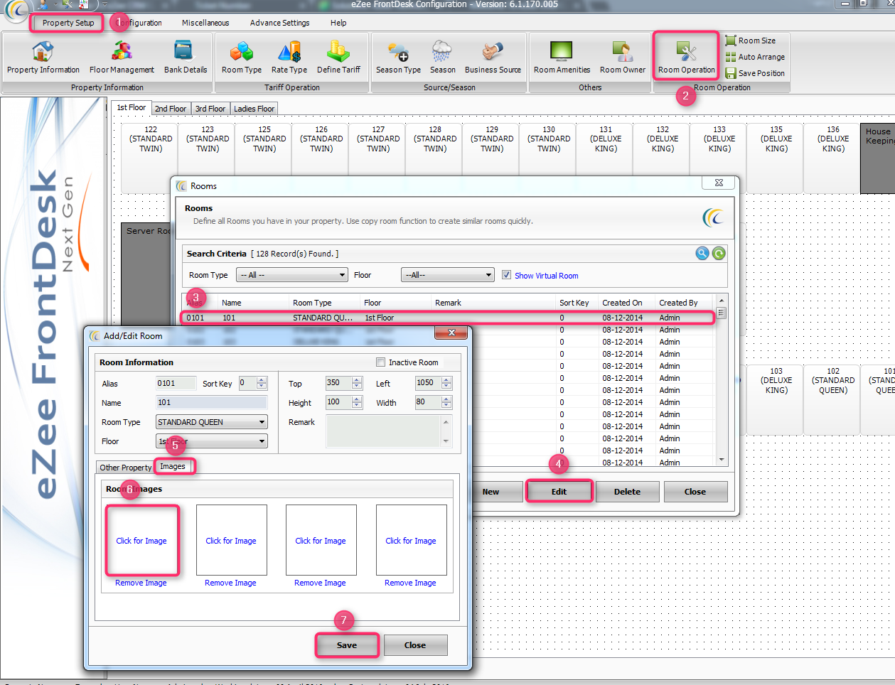
Step-2: To set the Room Image Kindly refer the below Screenshot.

Step-3: To see the effect of step 2 Refer the below mentioned screenshot.

Step-4: When you Clicked on the "Room Property" you will be able to see the Images for that particular room, Refer the below Screenshot.
