Yahoo also requires authentication while configuring email account with eZee software.
Please follow the below steps, when we try to configure Yahoo email account.
Step 1) : We need to Authorized eZee Software and generate password (Authorized password)
Go to the link: https://login.yahoo.com/account/security?scrumb=vwTq6VkfgB4

Step 2) : Select "AppType = Other" from Dropdown and Generate Authorized Password

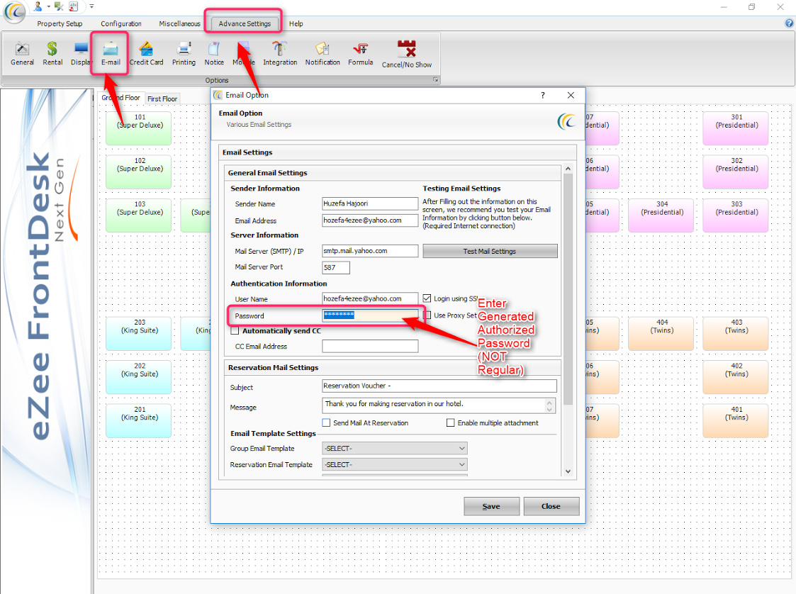
Step 3) : When click on "Generate" button, Yahoo will generate App Authorized Password, which we need to use in the eZee Email Account configuration (NOT regular password, its a different one).

Step 4) : eZee Frontdesk Configuration >> Advance Settings >> Email
