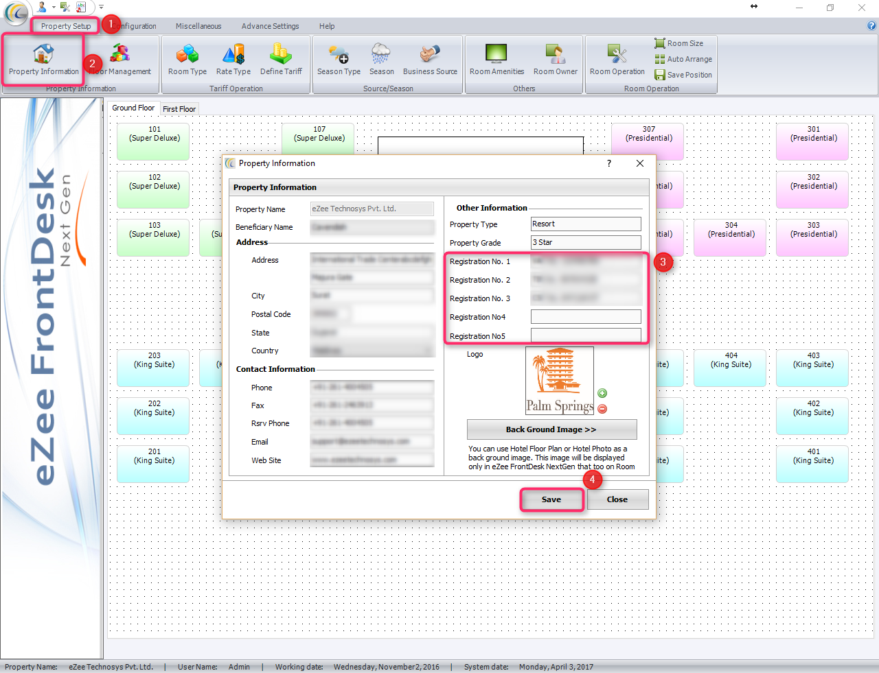
Registration Number can be added from:
eZee Frontdesk Configuration>>Property Setup>>Registration Field
Screenshot:

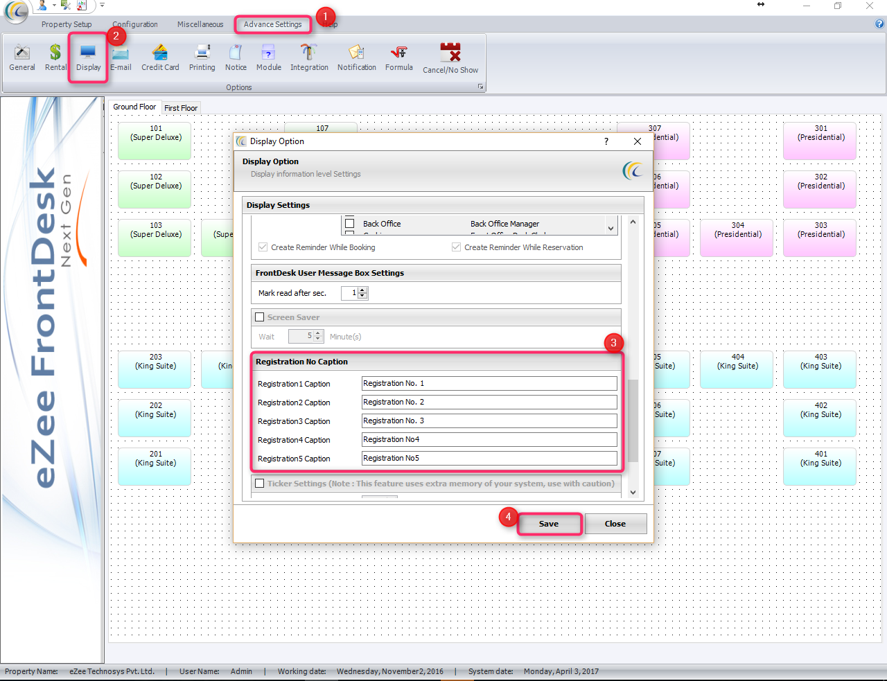
In order to change the caption for Registration Number:
eZee Frontdesk configuration>>Advance setting>>Display>>Registration details.
Screenshot: