Path: Create Extra charge with name "Surcharge" in eZee Frontdesk Configuration >> Configuration >> Extracharge , Refer Below Screenshot

Step 2:
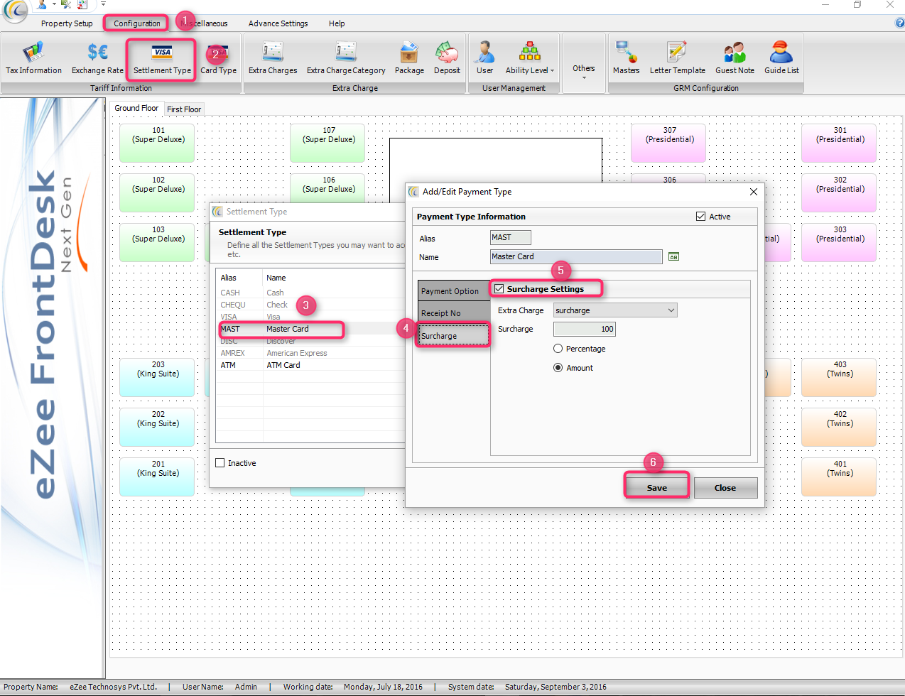
Set created extra charge as Surcharge in the Settlement type i.e eZee Front desk Configuration >> Configuration >> Tariif Information >> Settlement Type >> Select Type (i.e Master Card) >> Edit >> Surcharge >> Check Mark Surcharge Settings >> Select Extracharge as "surcharge" from drop down list >> Add Surcharge Amount or percentage 3% >> Click on Save

Step 3 :
Restart eZee Front desk >> Add Payment with Payment Type i.e Master Card >> Print Invoice or Folio

Output :
